2025年AI写小说软件排行榜:10款免费工具深度测评
本文介绍了10款AI工具在网文创作中的应用场景,分为正文素材、大纲逻辑、资料查询和辅助设定四大类。重点推荐笔灵AI、DeepSeek和Claude等工具,分别解决网文创作的产量、逻辑和文笔问题。作者分享了自己的高效创作流程:先用DeepSeek构建逻辑框架,再用笔灵AI生成初稿,最后人工结合Claude进行润色。这套方法可实现日更8000字的目标,让作者专注于故事核心创作,将重复性工作交给AI工具
在网文圈摸爬滚打这么长时间,我不敢说自己有多高的水平,但我敢说自己基本摸清了网文行业的现状:更新量决定曝光度,剧情钩决定留存率。
全职作者日更4000字是基础,想要争榜往往需要日更8000字。单纯依靠人力高强度输出,很容易出现两个问题:一是灵感枯竭导致的卡文或者剧情无聊,二是为了凑字数导致剧情逻辑崩溃。
为了解决效率问题,我测试了市面上主流的AI工具。其中有10款工具,如果应用在正确的环节,可以有效辅助创作。
我将这10款工具按“正文素材”、“大纲逻辑”、“资料查询”、“辅助设定”四个实际写作场景进行分类盘点。
第一类:正文扩充与素材生成
这类工具用于解决“码字速度慢”和“环境描写卡顿”的问题。
1、笔灵AI:针对网文写作场景优化的工具,更懂网文套路
这是目前极少数针对中文网文结构深度优化过的工具,也是我工作流中的主力产出工具。它与其他AI最大的区别在于“懂网文”。
官方入口: 👉 https://ibiling.cn/novel-editor?from=csdnnovellqyc1224

核心:大纲转正文与分题材定向扩写
怎么用: 它的长文本生成能力非常稳定。你只需要输入几百字的剧情梗概,它就能自动扩充成2000字以上、结构完整的章节初稿。它会自动补充环境描写、肢体动作和过渡情节。

它内置了玄幻、都市、言情、悬疑等类型可以供你选择,而且每种类型都会有对应的改变。比如选“悬疑模式”,它生成的文字会自动带有压抑感和悬念;选“都市模式”,生成出来的对话就会更生活化。这避免了通用AI那种“翻译腔”的尴尬。这也是为什么我说它“懂网文”。

实际效果: 生成的文字短句多、节奏快,符合网文阅读习惯,适合作为底稿进行人工精修,续写模式能读取前文剧情,保证主角名字、当前状态(如受伤、中毒)的连贯性。
2、Kimi:智能助手,支持超长文本输入,擅长资料整理
官方入口: 👉 https://kimi.moonshot.cn/

核心: 批量拆解爆款作品节奏。
怎么用: 你可以上传5本同类型爆款小说的开头,输入指令:“分析这几本书开篇前三章的共同点,包括切入视角、冲突节奏和金手指出现的时机。”
你还可以用它来整理。如果你有一堆零散的灵感笔记,全部扔给Kimi,让它按“时间线”或“人物线”整理成一份有序的文档。
实际效果: 能够快速拆解出市场流行的开篇公式,能够对杂乱的灵感进行整理,帮助理清思路。
3、腾讯元宝:接入公众号生态,素材鲜活
官方入口: 👉 https://yuanbao.tencent.com/

核心: 新媒体素材抓取。
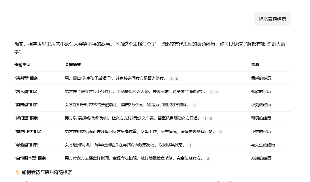
怎么用: 写都市文、职场文,最怕的就是一个字,假。
所以你可以用元宝搜索“相亲奇葩经历”或“大厂裁员实录”,它会从公众号文章中提取真实的案例和对话。这些鲜活的素材在加入你自己的灵感之后可以直接改写进小说,比自己瞎编的真实得多。

实际效果: 获取的素材贴合当前网络环境,适合写都市、现实题材、新媒体文风的作者。
第二类:设定构建与体系设计
这类工具主要用于解决“世界观空洞”和“逻辑崩坏”的问题。
4、 DeepSeek:目前中文语境下推理能力极强的模型,擅长处理复杂数值与逻辑
官方入口: 👉 https://chat.deepseek.com/

核心: 构建力量体系与经济系统。
怎么用: 你可以输入指令让它帮你完善世界观和设定的搭建,尤其是写玄幻、仙侠或游戏文这类通常设定会比较多且复杂的类型时。
比如我之前的一篇修仙文,在涉及到体系构建时我对它说:“请为一本赛博修仙小说设计一套力量体系,共9个等级。要求结合‘义肢改造度’和‘灵气亲和度’两个维度,列出每个等级的具体数值差异和表现形式,确保后期战力数值不膨胀。”

你也可以用它来做剧情排雷。你可以把你想好的大纲发给它,指令示例:“作为一名挑剔的读者,请找出这段剧情中的3个逻辑漏洞,并给出修复方案。”
实际效果: 生成的数值模型和层级关系逻辑严密,比凭空捏造的体系更经得起推敲,而且效率也很快。
5、 蛙蛙写作:侧重于动态角色管理与世界观百科
官方入口: 👉 https://wawawriter.com/

核心:我用它来防止人物关系OOC。
怎么用:你可以给每个角色建立详细的档案,比如性格、口癖、经历等。在写长篇时,输入剧情摘要,它会基于档案判断:“以这个角色的性格,在这个场景下绝对不会说这句话”,并给出合理的反应建议。而且它可以自动梳理百人以上的人物关系图,谁杀了谁的父亲,谁欠了谁的人情,一目了然。

实际效果: 随时确认角色相关的信息,避免出现前后矛盾的剧情Bug。
6、Novel ai:AI图像生成工具,适合具象化创作
官方入口: 👉 https://www.liblib.art/

核心: 用它来实现场景与道具可视化。
怎么用: 当你描写不出神兵利器或怪物细节时,你可以直接用这个工具生成一张图,然后对着图进行描写,文字画面感稳稳的。

实际效果: 能写出很多很有画面感的具体细节,解决描写扁平或者词穷问题。
第三类:对话优化与风格润色
这类工具用于解决“人物说话同质化”和“语言干瘪”的问题。
7、ChatGPT :创造性思维活跃,适合角色扮演。
官方入口: 👉 https://chat.openai.com/
核心: 我用它来进行反派/配角台词训练。

怎么用: 不要问它剧情,而是让它演你的角色。比如:“你现在是小说里的最终反派,高智商、冷血、喜欢引用尼采。主角刚把你逼入绝境,请用你的口吻说三句台词,要有压迫感。”

实际效果: 这样生成的对话能打破作者个人的语言习惯,让每个角色都有独特的辨识度。
8、Claude:文学性极强,擅长长文本润色
官方入口: 👉 https://claude.ai/
核心:进行情绪渲染与场景重写。

怎么用: 你可以把一段平淡的文字发给它,指令可以类似于:“把这段‘他很伤心’的描写改写。不要出现‘伤心’二字,而是通过环境(雨天)、动作(手抖)和神态来表现他的绝望,风格参考余华。”
实际效果: 精准捕捉情绪词,适合润色高潮章节。
9、豆包:移动端语音交互体验极佳
官方入口: 👉 https://www.doubao.com/
核心: 口语化灵感记录。

怎么用:躺在床上灵感爆发又不想开灯码字时,直接打开豆包语音通话,把想到的剧情说出来。它不仅能转录文字,还能顺着你的话说:“这个点子不错,那接下来主角是不是可以……”
实际效果: 能够捕捉稍纵即逝的灵感,不仅是录音转文字,还能自动整理条理。
第四类:专业考据与资料
10、秘塔搜索:无广的深度搜索,信源准确
官方入口: 👉 https://metaso.cn/

核心: 硬核资料核实。
怎么用: 涉及医疗、法律、刑侦、历史官职等专业领域时,你可以用它查询。
实际效果: 提供带引用来源的信息,确保你写的“手术过程”或“古代官阶”这种专业性比较强的内容时能够准确无误,提升小说质感。
💡 独家工作流:如何实现“日更8000无痛感”?
工具是死的,组合起来才是生产力。分享一套我目前效率最高的策略:
第一步:逻辑构建(大脑)—— DeepSeek 在开书或开卷前,用DeepSeek推演世界观、力量体系和剧情大纲,确保逻辑闭环,没有硬伤。
第二步:粗稿产出(核心产能)—— 笔灵AI是提升效率的关键。不要对着空白文档发呆, 把DeepSeek生成的大纲或细纲,分段喂给 笔灵AI,利用它的“一键生成”功能快速产出2000-4000字的章节底稿。这一步能帮你解决掉所有枯燥的过场戏、环境描写和基础对话。
第三步:精修润色(灵魂注入)—— 人工 + Claude 拿着笔灵生成的底稿,你自己上手修改核心剧情,注入情感
总结:
DeepSeek 解决了逻辑,Claude 解决了文笔, 笔灵AI则是实实在在地解决了产能。
把繁重的“搬砖”工作交给笔灵,把逻辑推演交给DeepSeek,你只需要做那个赋予故事灵魂的“导演”。
这才是人机协作的正确打开方式。
更多推荐



所有评论(0)